A generic tool to convert multiple mdf files to gdb,
To enjoy multiusers editing environment, our data is stored in mdf files (enterprise). However, when it comes to publishing, we convert the mdf to gdb in order to gain some performance as the services that read from gdb are much faster than those read from mdf. We are wondering if there is a generic tool that can convert multiple mdf files to gdb.
Thank you
Best
Jamal

Solved! Go to Solution.
Hi Ahmad,
We found out that the tool will be deleting all the content of the gdb destination folder. I’m not sure if the tool can be adjusted to just delete the gdb files which have equivalent sde connection because it happens very often that some of the gdb folder have no sde connection, in this case, they will be deleted
For example, in the screenshot below, I just have two sde connections: u.sde and bua.sde, then I expect that their corresponding gdb will be deleted and replaced with the new data from the mdf. However, the tool appears to delete all gdb files
Is this still possible?


Many thanks Ahmad for the prompt help,
Could you please consider the error below. What could be the issue here?


Jamal,
The tool failed to delete the gdb because its being used by another application, might be due to another ArcMap session or because the gdb is expanded in the catalog (sometimes ArcMap lucks the gdb when its expanded).
Were you able to delete the gdb manually (by right click >Delete)?
Thanks,
Ahmad
Many thanks Ahmad for the prompt help. The delete works fine
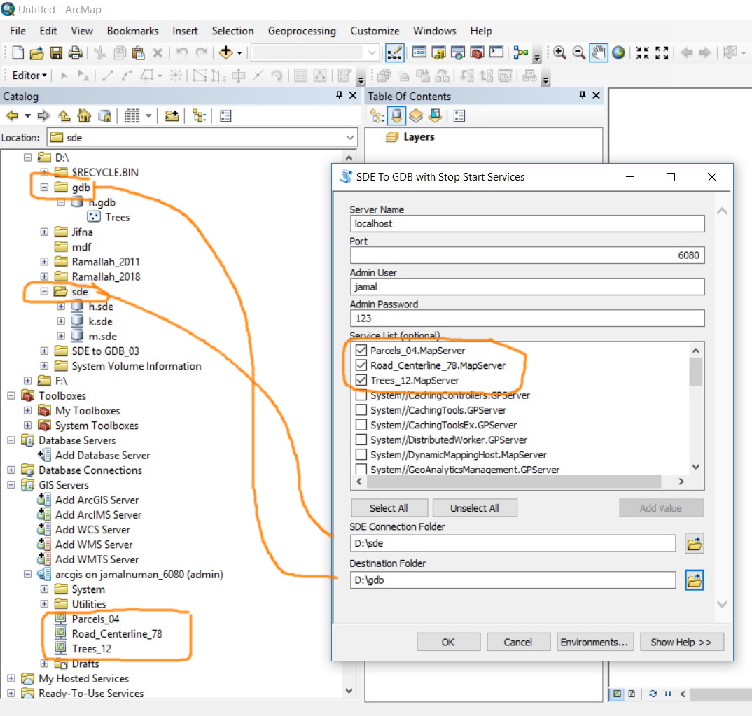
I’m not sure if it is possible not to list the default services that are included in the system and utilities folders.

Many thanks Ahmad. It works perfectly
Is it something doable to stop\start the ArcGIS Server instead of stopping\starting each service? in this way, the code needs to:
Stop the ArcGIS Server
Delete the gdb
Convert the mdf to gdb
Start the ArcGIS server
Best
Jamal

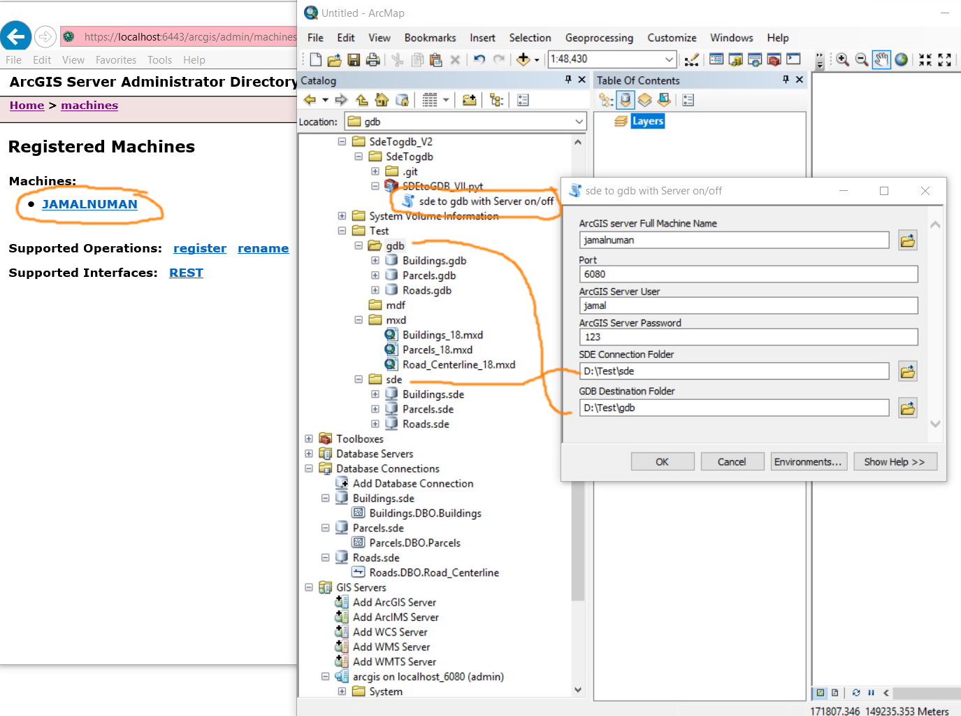
Hi Jamal,
Use this one, but make sure to enter the full server machine name in "ArcGIS server Full Machine name" input box.
to get the full machine name got to:
ArcGIS Server Administrator Directory
Then go to > machines > machine name
use the same server name as you see it in the Server Machine properties


let me know if you got into any issues using this tool.
This has worked perfectly Ahmad. Thank you very much for the help.
At our work environment, we do have multiple mdf files. Some of these files are not updated very often. To gain the time of deleting\copying of the data of the mdf that are not updated, it is possible that the code targets only the mdf files that have been updated and leave those that stayed with not update?
If this is doable, the code will be working as synchronize tool!



Jamal,
Sorry I was busy for the past 2 weeks, I updated the tool to allow the user to add "Number of days to sync" by default its 1 day and you can change it from the input window.
The tool will look at the sde files and find out if database was edited within the time period you specified ( today date - number of days to sync ), if the database was updated then the sde will be converted to gdb otherwise it will be skipped.
let me know if you have further questions.
Thanks