Select to view content in your preferred language

Representing Sewer Utility Network Lift Stations In Network Diagrams

2603
4
Jump to solution
05-20-2024 10:11 AM
rlyding
Regular Contributor

I am in the process of trying to develop lift station network diagrams within the Sewer Utility Network. The idea is to show all upstream lift stations from a specific starting lift station in a type of tree diagram. My process is as follows. I start with a upstream trace from the target lift station, I then create a set of trace starting points from the upstream lift stations returned. I then run a downstream trace from the starting points returned from the first trace. This returns a simplified path back to the target lift station. The returned downstream trace selection only includes lift stations, interceptor gravity mains, and force mains no other features are selected. 

I have a diagram configured to run a Compression Layout then a Smart Tree Layout and also expand/collapse the lift station structure junctions returning them as point features in the diagram. I have included the parameters for each in the images below.

The issue I am trying to find a solution for is if there is a way to lessen or aggregate the distance between features in the resulting diagrams. I don't want to represent the accurate distance between features, but only how they are connected. As an example some downstream sections of lift stations run through a fairly large distance of interceptor gravity main before reaching the next downstream lift station. The issue with this is these sections have many pipe segments as there are splits at manholes this can also happen along force main at valves and other features where the pipes are split. The result in the tree diagram is an extension between features taking up valuable space. I understand it is representing the actual length traveled through these sections in the network, but I am looking to create something more condensed. The goal is to show how the lift stations are connected and the distance and other features in-between aren't as important. I would want the connecting lines in the diagram between lift stations to be all similar length. Is there a way to aggregate the connecting pipes between features? When the diagram is run it will create the junctions in the pipes even if I am not including those features it is "filling in the network gaps" is there anyway around this? Would other layouts or combination of layouts and diagram tools help reach this goal?

Any feedback or ideas on how I can accomplish the type of diagram I am looking for would be very helpful. The need for this type of diagram is for quick reference to visualize how lift stations are connected for example a power outage during a hurricane. The output would be a printed page or digital image of the diagram.    

Example: My goal here would be to lessen the distance between Deer Hollow #3 and Deer Hollow #2. This section of Gravity has many segments because of line splits at manholes.

Screenshot 2024-05-20 123705.png

Current Layout Settings for Compression Layout and Smart Tree Layout:


Screenshot 2024-05-20 130129.pngsmartTrace.png

0 Kudos
1 Solution

Accepted Solutions
AnneYvonneBlin
Esri Contributor

Hi @rlyding 

This is a very good start!

You should try to configure Reduce Junction rules on your diagram template to reduce the junctions along these segments. This can be done in different ways depending on your data.
For example, you can try to strongly reduce all junctions in the diagram expected the few very specific junctions that you want to keep. That is, excepted Lift Stations.
To do so, a first try could be to configure your custom template using the Add Diagram Feature Capability  By Attribute Rule tool to “flag” all Lift Stations to be not reduced like below:
AddDiagramFeatureCapabilityRuleSettings.png
Then add the Add Reduce Junction Rule tool to reduce any non-flagged junctions. This is done when using the Exclude source classes option without specifying any junction source to reduce like below:
AddReduceJunctionRuleSettings.png

If I well understood what you reported in your message, you already configured your custom template to expand/collapse specific containers, so you should try to chain the Add Diagram Feature Capability By Attribute tool and Add Reduce Junction Rule with the settings explained above just after the other "xyz Rule" tools you already configured in your diagram template model builder.
Since I do not have a complete view of what remain in the diagram you shared with us, I’m not sure what I propose will be enough, but please give a try and let me know. For example, if you have diagram polygon containers remaining in your diagram at the moment, you may have to configure some other rules to remove those containers prior the two rules I suggest.

There is still a lot to say regarding to what you tell in your message. For example, you don’t need to run the Compression layout, then the Smart Tree layout. The Smart Tree layout should be enough.
Also about the upstream and downstream traces you run in the network map and use as input for your diagram creation, do you know that there is a chance that you can generate the diagram you expect from the only target lift station selected as input in your map?

We can discuss these points later. Please first let me know how is your diagram after you added the two rules I suggest above.

Anne-Yvonne

View solution in original post

4 Replies
AnneYvonneBlin
Esri Contributor

Hi @rlyding 

This is a very good start!

You should try to configure Reduce Junction rules on your diagram template to reduce the junctions along these segments. This can be done in different ways depending on your data.
For example, you can try to strongly reduce all junctions in the diagram expected the few very specific junctions that you want to keep. That is, excepted Lift Stations.
To do so, a first try could be to configure your custom template using the Add Diagram Feature Capability  By Attribute Rule tool to “flag” all Lift Stations to be not reduced like below:
AddDiagramFeatureCapabilityRuleSettings.png
Then add the Add Reduce Junction Rule tool to reduce any non-flagged junctions. This is done when using the Exclude source classes option without specifying any junction source to reduce like below:
AddReduceJunctionRuleSettings.png

If I well understood what you reported in your message, you already configured your custom template to expand/collapse specific containers, so you should try to chain the Add Diagram Feature Capability By Attribute tool and Add Reduce Junction Rule with the settings explained above just after the other "xyz Rule" tools you already configured in your diagram template model builder.
Since I do not have a complete view of what remain in the diagram you shared with us, I’m not sure what I propose will be enough, but please give a try and let me know. For example, if you have diagram polygon containers remaining in your diagram at the moment, you may have to configure some other rules to remove those containers prior the two rules I suggest.

There is still a lot to say regarding to what you tell in your message. For example, you don’t need to run the Compression layout, then the Smart Tree layout. The Smart Tree layout should be enough.
Also about the upstream and downstream traces you run in the network map and use as input for your diagram creation, do you know that there is a chance that you can generate the diagram you expect from the only target lift station selected as input in your map?

We can discuss these points later. Please first let me know how is your diagram after you added the two rules I suggest above.

Anne-Yvonne

rlyding
Regular Contributor

Thank you this was very helpful! I was able to add in the Reduce Junction Rule to my Model and was able to get the results I was looking for in my diagram. I eliminated the Compression layout to simply the process. 

This is what my model looks like currently:

Screenshot 2024-05-20 155320.png

"Also about the upstream and downstream traces you run in the network map and use as input for your diagram creation, do you know that there is a chance that you can generate the diagram you expect from the only target lift station selected as input in your map?"

I am also interested on how I would get the upstream/downstream trace above you are describing to work in diagram creation as this would help further streamline my process. Do I build the trace into the diagram Model using the trace rules?

Thank you for the help with this.

Ryan

AnneYvonneBlin
Esri Contributor

Yes @rlyding, you can configure Trace rules on your diagram template to directly trace the network starting from the input network elements you provide at your diagram creations. There is a real interest in configuring trace rules on templates since they are systematically re run at diagram updates. This allows to report any changes in the resulting traced network elements to the updated diagram without having to overwrite the diagram content from selected trace results you would have to re run prior in your network map.

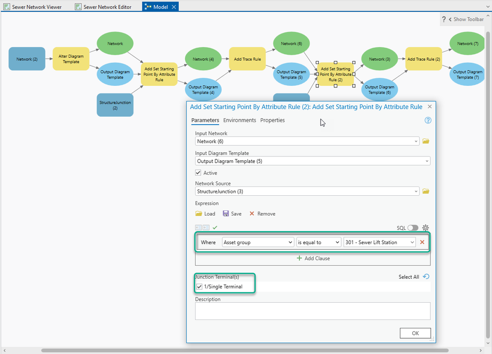
To configure the trace rules you expect on your diagram template, you will first start with a Set Starting Point rule. Using the Add Set Starting Point By Attribute Rule tool, you will specify the type of network element from which you want to start your 1st upstream trace (Lift Station in your case) and precise the from terminal that must be considered for tracing (if there is one). Your settings should be close to the following:
1stStartingPointRule.png

Then, you will configure an Upstream trace rule. This can be done using the Add Trace Rule tool.
With any Utility Network version prior to V7 (*) (the very last UN version we’ve just released within ArcGIS Pro 3.3), you need to specify the domain network and tier for this upstream trace rule. This means that you must set the Trace Type = Upstream, Domain Network = <your domain network> and Tier = <your desired tier> like follows:
1stTrace_Upstream.png
Note that no need to keep the Include Structures option checked, structures will be added by default in your diagram (since any content added in a diagram graph is created with its related container by default).

(*) Starting with Utility Network version 7, you can configure Trace rules to run upstream or downstream trace operations that determine flow using the digitized direction of the lines and the Flow direction attribute instead of being based on the location of the subnetwork controllers.

Then, you will add a 2nd Add Set Starting Point By Attribute Rule tool to add the newly traced lift stations as starting points for the Downstream that you are going to set up just next. It will be set up in a quite close way as the 1st one excepted the Trace Type (Downstream now) and maybe the junction terminals (?):
2ndStartingPointRule.png

However, at this point, you must think about what you exactly expect. If you expect downstream trace results from any lift station even from the very 1st you initially targeted, the settings above are fine. If you expect downstream trace results from the only upstream lift stations, you must find a way to differentiate your 1st target lift station from those upstream since they all exist in the diagram graph at the moment this 2nd Set Starting Point rule will apply. Maybe this is easy with your dataset because any of the 1st target lift stations you will start from is based on a given asset type, or there is a specific field or field combination in the related network feature class that you can use to filter out the only traced upstream lift stations. In this case, you simply need to set up the appropriate SQL expression based on these specific fields. Maybe this is a little bit more complicated to exclude the 1st target lift station thanks to given field values. In this case, you may consider whether you can use an SQL expression to query a minimum/maximum attribute value on the lift stations currently in the diagram graph. For example, considering that the 1st target lift station in the diagram should be the lowest lift station of the diagram and you have an attribute in the network source class that reflects elevation, you can be inspired from such a query: <attributeElevation> <> (SELECT MIN(<attributeElevation >) FROM <networkClassName>) WHERE 'OBJECT' = 'IN_DIAGRAM')
See the following screenshot as an example:
SQLExpression1.png
NOTE: Please make sure of the SQL syntax before validating the rule tool settings and running your template model builder. The best is to use the SQL toggle button (see (1) below) to switch the builder expression to SQL mode and make sure there is no extra space/missing space at the locations highlighted in red below (2), then click OK (3).
SQLExpression2.png

Then, all you need to do is to add a 2nd Add Trace Rule tool to your template model builder to automate the downstream traces you expect from the upstream lift stations you’ve just set as starting points:
2ndTrace_Downstream.png

The trace rule sequence detailed above must be inserted at the X position shown below in your diagram template model builder:
WhereToInsertTheTraceRuleSequence.png
Note that I’m not sure of the interest of the two Expand Container and Add Connectivity Associations rules you set up in your model, this means that the generated diagrams will potentially show network elements that are not resulting from your trace rules, but have been added by these two rules. Maybe that’s what you really want, it’s just a question I wanted to raise.

Once your template model validated and run, no need to set any starting point in your map and run any network trace anymore, you simply have to select the lift station from which you want to start tracing, then pick up your template in the template list. The diagram that will open should show what you expect.

Anne-Yvonne

rlyding
Regular Contributor

Thank you! Being new to using network diagrams I really appreciate the detailed response and help with walking through this. I can see the network diagrams have a lot of potential when used with the Utility Network. I will work on giving this a try and see what results I get. I have a few other applications where this will come in handy.

0 Kudos