Select to view content in your preferred language

Data Source Background from Layer Properties

979
1
06-01-2022 09:55 AM
DEAF_PROBERT_68
Honored Contributor

Has anyone notice something strange on Data Source in the background ? What I am saying that in ArcGIS Desktop is that we can see to know where the Data Source came from.... but in Pro no !

Here is the screenshot ..

So when your layer is moved or have a red Exclamation Point .... and you need to know where to find...

PROBERT68_0-1654102088996.png

 

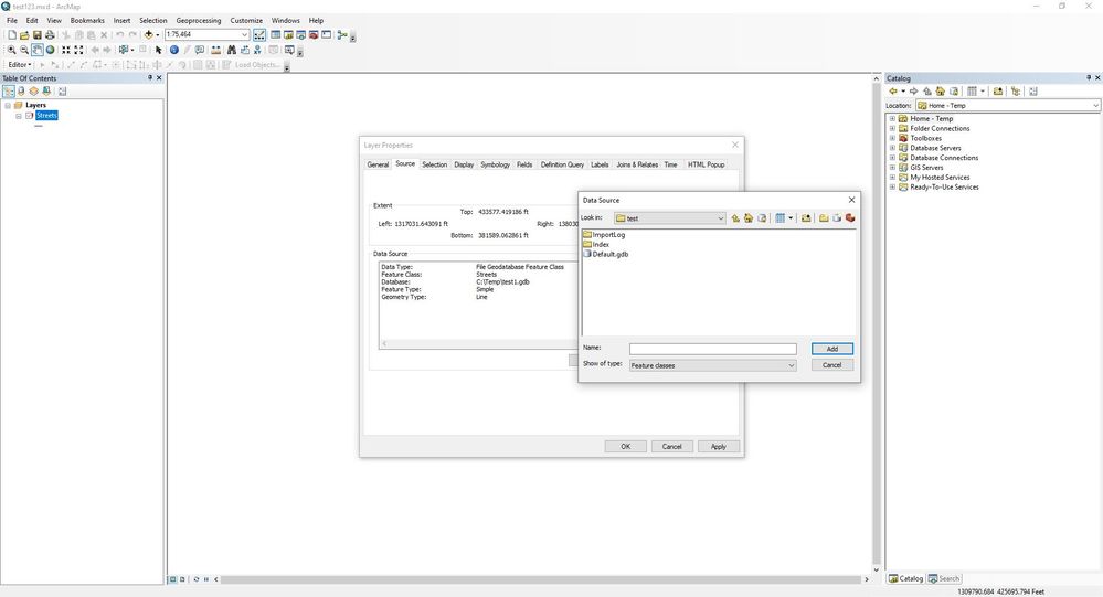
and then you press the Set Data Source button at the upper right corner. And it opens another dialog box 

PROBERT68_1-1654102211746.png

Can you see my the Question Mark drew a red circle  showing nothing and it is difficult to track where you left over and know where to find ...  Kind of strange to see that....   Is that suppose to be that way ?

0 Kudos
1 Reply
Robert_LeClair
Esri Esteemed Contributor

I see what you mean.  I replicated this workflow in ArcMap and that app shows the original location of the "lost data source" vs a "Loading..."  Not sure if this is intended behavior in ArcGIS Pro but perhaps worth an idea on ArcGIS Ideas if it does not exist already.

ArcMapRedExclamationPoint.JPG

0 Kudos