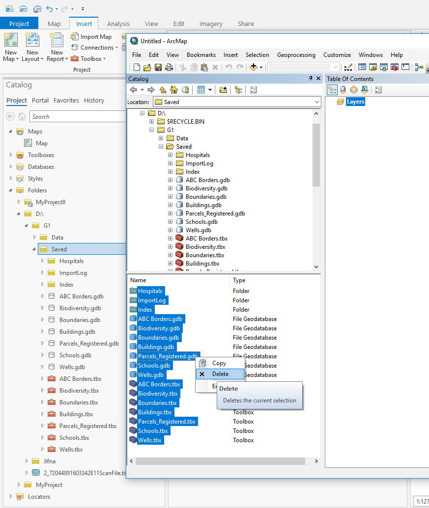
ArcGIS Pro fails to “toggle content panel” in the Catalog,
For example, ArcMap has 4 toggles modes. For example, if we need to delete all the content in a particular folder, we can just toggle to this mode and perform the action.


Hi Jamal,
I hope you have found a solution, but if not and a good knowledge for who had the same question / problem. If there is a catalog view on the right, there is a 3-bar button where you can switch the catalog view. There is a view in the middle from which you can select as needed. You can perform the same operations as with the Arcmap Toggle Contents Panel. I hope this information will help someone.
BR,
Tiina Arras