Select to view content in your preferred language

ArcGIS 3.0.2: Creating file geodatabase tool in the model builder fails to detect already created file geodatabases with same name,

1121
2
05-06-2023 10:30 AM
JamalNUMAN
Legendary Contributor

 

ArcGIS 3.0.2: Creating file geodatabase tool in the model builder fails to detect already created file geodatabases with same name,

 

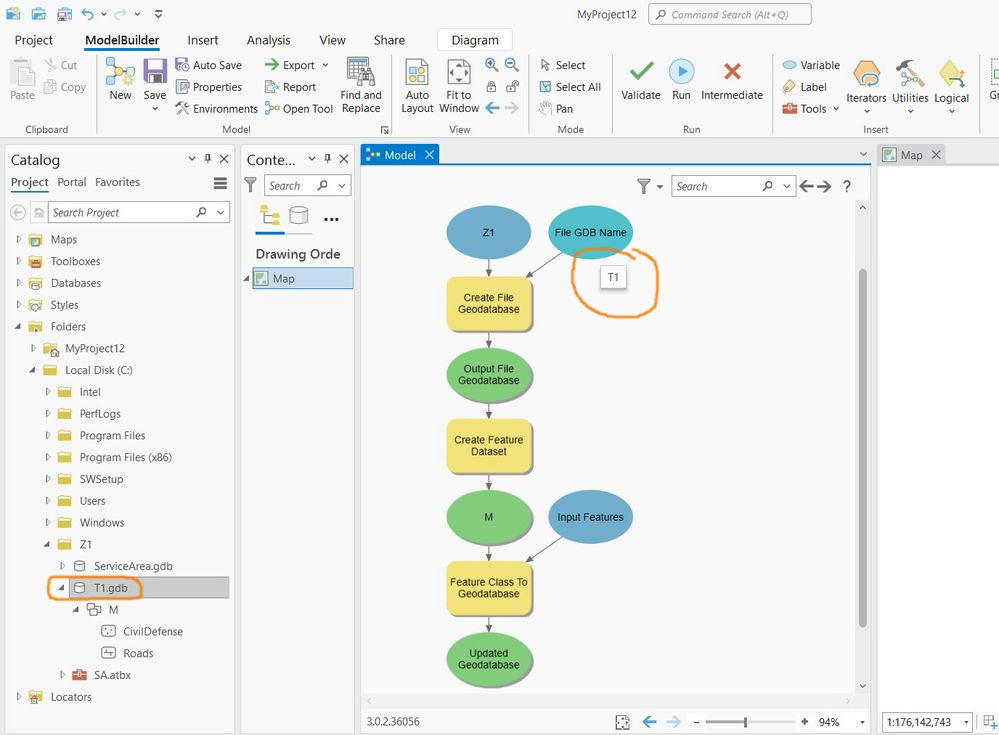
As per the screenshot below, the “create file geodatabase” is the first tool in the model builder. As the model is re-run, the model manages to proceed and doesn’t mention that there is an already created file geodatabase with same name.

 

What could be the issue here?

 

Clip_14.jpg

 

----------------------------------------
Jamal Numan
Geomolg Geoportal for Spatial Information
Ramallah, West Bank, Palestine
0 Kudos
2 Replies
BarryNorthey
Frequent Contributor

Model Builder warns of an existing fGDB if you open the tool but not when running the Model.

BarryNorthey_0-1683490454465.png

I had success running the If Data Exists Logical tool at the start of the Model to check if the fGDB existed or not and proceeded from there depending on the result (True/False). Here's an example. 

 

BarryNorthey_2-1683490724109.png

 

JamalNUMAN
Legendary Contributor

But how come the “create file geodatabase” overwrites the already existing file geodatabase that has the same name if it runs from the model builder while it provides warning if it is performed as stand-alone tool out of the model?

 

Is this by design? By some settings?

 

Clip_39.jpgClip_40.jpgClip_41.jpgClip_42.jpg

----------------------------------------
Jamal Numan
Geomolg Geoportal for Spatial Information
Ramallah, West Bank, Palestine
0 Kudos