Select to view content in your preferred language

GDB data to Shape File ArcGIS Desktop 10.5

4051
10
Jump to solution
10-11-2021 08:44 AM
bkwing
by
Emerging Contributor

Hello,

We work with GIS data in CAD to create base maps.  Our local counties have recently stopped supplying shape files and started sending these GDB files.  I am having trouble getting the old ArcGIS Desktop 10.5 software we use to recognize these files, let alone convert them to shape files, which is what I need.  Any help or advice.  They look like this:

bkwing_0-1633966994213.png

Any help would be fantastic, thanks

0 Kudos
1 Solution

Accepted Solutions
DavidPike
MVP Notable Contributor

Same as Joe, I'm perplexed by what you're seeing in Catalog.  Did you unzip everything properly? In my mind there's some corruption occurred in the geodatabase making them unreadable to catalog as feature classes or tables.  adding the extensions manually has probably allowed you to see the corrupted files which should make up the feature classes.  I'd recommend removing those allowed extensions you've added as it will only confuse things now and in the future.

What do you see in the catalog window of arcmap? Don't change any file extension settings in there either - you don't need to. What is the Catalog window?—Help | ArcGIS for Desktop

my initial thoughts would also be to try unzipping again (remember to never use windows file explorer to edit or look inside a geodatabase, its not going to end well.

second thought is to get them to send the file to you again and retry.

edit - if you recieved the files by email (not zipped either) you may have a policy which blocks certain file extensions (or unknown ones) this may be messing things up.  You'd initially want to ask the provider the original filesize for comparison.

View solution in original post

10 Replies
MichaelVolz
Esteemed Contributor

Try using ArcCatalog as a file geodatabase (gdb) is just a collection of files when looking at it in Windows Explorer.

0 Kudos
bkwing
by
Emerging Contributor

bkwing_1-1633969635657.png

 

I got the files to show up in Arc Catalog by adding the extensions to the recognized files but the feature class to shapefile converter suggested by others to convert does not recognize the files.  This has got to be something simple, but my experience with this software is extremely limited.

0 Kudos
George_Thompson
Esri Notable Contributor

What version was the file geodatabase created with?

--- George T.
0 Kudos
bkwing
by
Emerging Contributor

I do not know know what version the county has used to create the data.  I did not see that information readily available on their website.  Thanks for asking, Is that a possible roadblock?

0 Kudos
MichaelVolz
Esteemed Contributor

So you just need to select a Windows folder where the shapefile will be created that will have the same exact name as the file gdb feature class.  As such select a folder and do not click into the folder.

0 Kudos
bkwing
by
Emerging Contributor

Thank you for your replies, but I do not understand the procedure as you have described it.  When I bring up the convert to shape file dialog box I cannot figure out a way to display any of my files in the input feature dialog box.  I am unsure if all of those file types are relevant to convert each feature to a shape file and also how I would add them.  I am assuming that all files of similar name, but different extensions go together and are part of the overall gdb.

0 Kudos
JoeBorgione
MVP Emeritus

Don't mess around with trying to figure out what files within a fgdb go with what feature class.  You'll soon go mad.

I don't quite understand why you are seeing the internal files of a fgdb in arc catalog. 

That should just about do it....
0 Kudos
DavidPike
MVP Notable Contributor

Same as Joe, I'm perplexed by what you're seeing in Catalog.  Did you unzip everything properly? In my mind there's some corruption occurred in the geodatabase making them unreadable to catalog as feature classes or tables.  adding the extensions manually has probably allowed you to see the corrupted files which should make up the feature classes.  I'd recommend removing those allowed extensions you've added as it will only confuse things now and in the future.

What do you see in the catalog window of arcmap? Don't change any file extension settings in there either - you don't need to. What is the Catalog window?—Help | ArcGIS for Desktop

my initial thoughts would also be to try unzipping again (remember to never use windows file explorer to edit or look inside a geodatabase, its not going to end well.

second thought is to get them to send the file to you again and retry.

edit - if you recieved the files by email (not zipped either) you may have a policy which blocks certain file extensions (or unknown ones) this may be messing things up.  You'd initially want to ask the provider the original filesize for comparison.

bkwing
by
Emerging Contributor

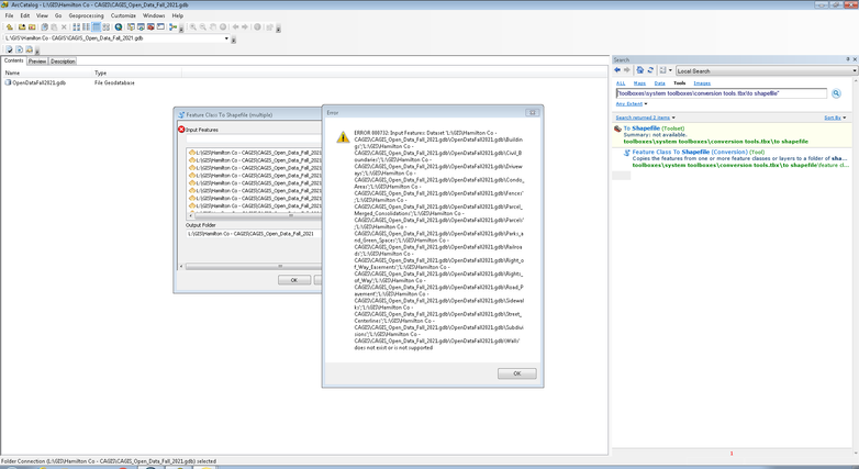
Thank you David, part of the issue was certainly extracting the files and then moving them around.  I understand now that the large zip file I downloaded from the county was one GDB file and the feature classes are all within that one file.  I am able to now get the conversion tool in ArcCatalog to recognize the features, but it throws up an error which sounds like more of a data compatibility issue.  I will have to research this error more.  I was also able to get the data to import into ArcMAP, so I should be able to export it from there, it is just more cumbersome.  Happy to know the source of the error if anyone one knows the common reason I would get it.

bkwing_0-1634038247963.png

 

0 Kudos