Select to view content in your preferred language

ArcGIS Pro 2.8.2: Pro fails to detect new files added to a folder when browsing,

3191
7
Jump to solution
10-08-2021 02:02 AM
JamalNUMAN
Legendary Contributor

ArcGIS Pro 2.8.2: Pro fails to detect new files added to a folder when browsing,

 

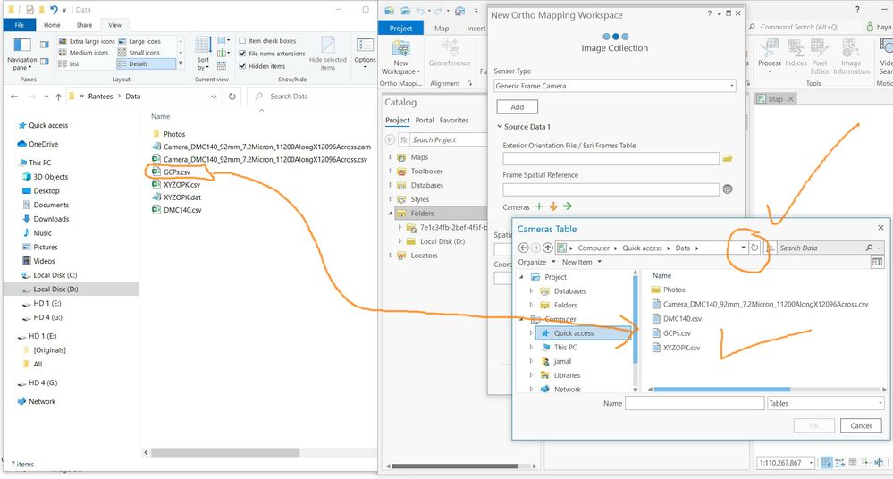
For example, in the first screenshot, Pro manages to detect all files of csv format that are available in Data folder. Now, if new csv file is added to Data folder, then Pro fails to detect it. In this case, one needs to restart the Pro in order to detect all the csv files available in the Data folder.

 

This issue is not limited to the example above but valid everywhere in the Pro.

 

Is this by design or a bug?

 

Clip_992.jpgClip_993.jpg

----------------------------------------
Jamal Numan
Geomolg Geoportal for Spatial Information
Ramallah, West Bank, Palestine
2 Solutions

Accepted Solutions
DanPatterson
MVP Esteemed Contributor

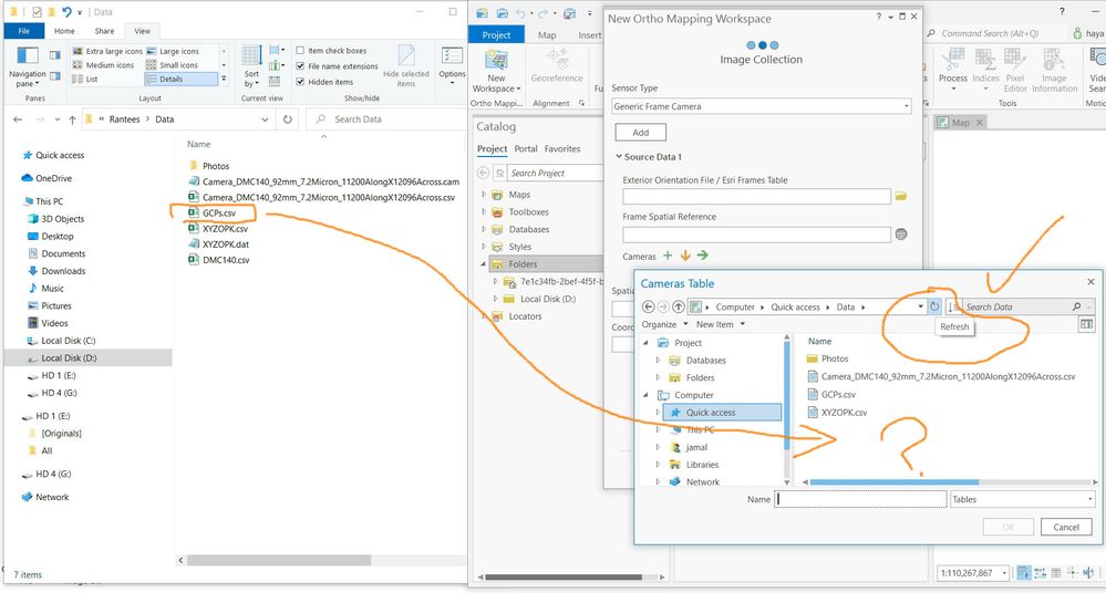
Did you try right-clicking on the folder and selecting "Refresh".

Pro doesn't automatically re-read folders or gdb's when files are added


... sort of retired...

View solution in original post

DuncanHornby
MVP Notable Contributor

You can also click on this button to refresh the contents.

DuncanHornby_0-1633693013260.png

 

Have to agree it is one of those frustrating aspects, but I've come to learn that it just happens and clicking that button solves everything. 🙂

 

View solution in original post

7 Replies
DanPatterson
MVP Esteemed Contributor

Did you try right-clicking on the folder and selecting "Refresh".

Pro doesn't automatically re-read folders or gdb's when files are added


... sort of retired...
JamalNUMAN
Legendary Contributor

Refreshing the folder itself from the catalogue doesn’t sometime provide the same effective result

 

Clip_1000.jpg

----------------------------------------
Jamal Numan
Geomolg Geoportal for Spatial Information
Ramallah, West Bank, Palestine
0 Kudos
DuncanHornby
MVP Notable Contributor

You can also click on this button to refresh the contents.

DuncanHornby_0-1633693013260.png

 

Have to agree it is one of those frustrating aspects, but I've come to learn that it just happens and clicking that button solves everything. 🙂

 

JamalNUMAN
Legendary Contributor

Thank you DuncanHornby for the help. This little refresh icon solves the issue

 

Clip_995.jpgClip_996.jpg

----------------------------------------
Jamal Numan
Geomolg Geoportal for Spatial Information
Ramallah, West Bank, Palestine
0 Kudos
TimOrmsby
Esri Regular Contributor

@JamalNUMAN there is more info in this help topic: Refresh a location's content. There is also a related idea on ArcGIS Ideas.

Prab
by
Emerging Contributor
Classification: UNCLASSIFIED
======================================================

JamalNUMAN,
-
This maybe an easy fix? After you created the new csv in your folder when you went to look for it did you select the refresh icon in your file select window after highlighting the folder which contains the new csv?
If still not seeing did you go to arcCatalog navigate to the folder again right click select refresh... sometimes you refresh on the folder sometimes you refresh inside the folder. See if that works..
paul
IanHuerta
Occasional Contributor

I have a similar issue, exept it's 2023, and using ArcGIS Pro 3.0.

The issue is that .las (lidar) files won't show up when I try to access them, and when I view my source folder, the files are clearly there.

0 Kudos