Select to view content in your preferred language

Error 80042019

5644
9
05-09-2019 10:01 AM
JenniferBorlick
Frequent Contributor

I'm assuming this is probably going to be a support call, but I thought I'd give it a try here first. If nothing else than to document for some other poor soul who gets caught up in this mess. Sit back and grab some popcorn. The short version is still pretty long.

We were beginning a database migration to new servers with new a new schema when the TLS security patch came out, so we decided to migrate to 10.3 first, then work on upgrading to the newest version with the new schema to give us time to make sure we didn't break anything.

Migrating our raster imagery was a complete mess. We had a lot of fits and starting over (NOTE: Do not edit your mosaic datasets in ArcGIS Pro if your users are still on ArcMap 10.3), and everything is finally in place and working except for one mosaic dataset.

  • The files for the imagery and the database are on the same server, which is what we had prior.
  • This is happening to a few of my image files, but not all of them.
  • Using one of the directories containing TIFs, I've tried
    • In a new mosaic dataset
      • Add Raster from the new server. This is where I get the following errors
        • 80042019: Could not build mosaic dataset item
        • 8004203f: Could not open source as a raster dataset
        • 80040213: Failed to open raster dataset
        • 8004205e1: 1 mosaic dataset could not be built
      • Add Raster from the old server. Works fine.
      • Copy raster from the old server to the new server following the same directory structure and add raster. I get the errors again.
      • Copy raster from the old server to the new server in a different directory and add raster. I get the errors again.
      • Copy that same raster from the new server back to the old server and I get the error messages again.
    • In the existing mosaic dataset
      • Repaired the path to the folder. Everything loads except one TIF which shows up as a checkerboard.
    • To the data, I've calculated statistics and built pyramids
    • Different data, I've got duplicate data in SID format. I've added those to a new mosaic dataset and get the errors from above. I'm not sure if it's the same section of data that is giving me a hard time in the TIFs.
  • The old server is running Windows Server 2008, SQL2008 and ArcGIS 10.1. The new server is running Windows Server 2012R2, SQL2012 and ArcGIS 10.3.1.

I am at a loss as to what to try next.

Tags (1)
9 Replies
MichaelVolz
Esteemed Contributor

You said "In the existing mosaic dataset

  • Repaired the path to the folder. Everything loads except one TIF which shows up as a checkerboard."

Can you try creating a new RMD with all the imagery except for the problematic image?

Can you try creating a new RMD just with the problematic image?  If this works then try adding a few more images, just as a test, and see if the RMD still works?

Have you tried copying the existing RMD to the new server and just try a repair on the RMD to correct the paths (if the paths even need to be corrected as the new server setup may be identical to the old server setup)?

0 Kudos
JenniferBorlick
Frequent Contributor

Thanks for the reply

Can you try creating a new RMD with all the imagery except for the problematic image?

Yes, but then I don't have the image in the RMD. I am unable to get it to add later.

 

Can you try creating a new RMD just with the problematic image?  If this works then try adding a few more images, just as a test, and see if the RMD still works?

Just did. Got the errors

 

Have you tried copying the existing RMD to the new server and just try a repair on the RMD to correct the paths (if the paths even need to be corrected as the new server setup may be identical to the old server setup)?

This is what I did the first time around and where the image showed up with the checkerboard pattern.

0 Kudos
MichaelVolz
Esteemed Contributor

Can you try creating a new RMD with all the imagery except for the problematic image?

Yes, but then I don't have the image in the RMD. I am unable to get it to add later.

Do you get some type of error message when you add the problematic image, or any other image, after you have initially created the RMD?  Just trying to determine whether you are saying you cannot add any other images or just the specific problematic image.

0 Kudos
JenniferBorlick
Frequent Contributor

I get this.

  • 80042019: Could not build mosaic dataset item
  • 8004203f: Could not open source as a raster dataset
  • 80040213: Failed to open raster dataset
  • 8004205e1: 1 mosaic dataset could not be built
0 Kudos
JenniferBorlick
Frequent Contributor

OK. I have a solution. I went back to the original CDs and copied the original over. It works. Now to load the 19 other directories and see what I have to re-copy, unless someone else has a better idea.

0 Kudos
JenniferBorlick
Frequent Contributor

And just when I think I'm going to have to slog my way through 56 CDs trying to identify where the individual files are that I need to copy, copying from the old server to the new server works. Now generating 5 of 279 overview images.

Thanks for your help Michael Volz

0 Kudos
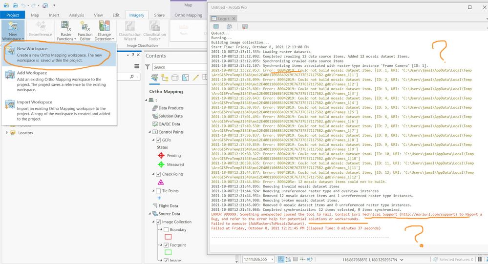
JamalNUMAN
Legendary Contributor

I got this error when creating Ortho Mapping

 

Clip_994.jpg

----------------------------------------
Jamal Numan
Geomolg Geoportal for Spatial Information
Ramallah, West Bank, Palestine
0 Kudos
ChungBuiMinh
Emerging Contributor

Hi Jamal,

I got the same problem. Did you have any solution for it?

Thank you for your help

ChungBuiMinh_0-1705144302587.png

 

0 Kudos
DanielaMoreno
New Contributor

También tengo el mismo problema, 

DanielaMoreno_0-1728083819176.png

Alguna solución, tal vez??

0 Kudos