Select to view content in your preferred language

Insert Snippet - ArcObjects is empty. Where are the Snippets?

1542
1
Jump to solution
06-16-2022 09:20 AM
Scott_Russell
Regular Contributor

I'm going through the Building Add-ins for ArcGIS for Desktop walkthrough: https://desktop.arcgis.com/en/arcobjects/latest/net/webframe.htm#WalthroughBuildingCustomUIElementsU...

And I'm trying to insert a snippet.  I can see the ArcObjects folder and all of the subfolders within it, but I can't actually see the snippets themselves.  When I test with another language I can see that the snippets are available to me to use.

Snippet2.JPG

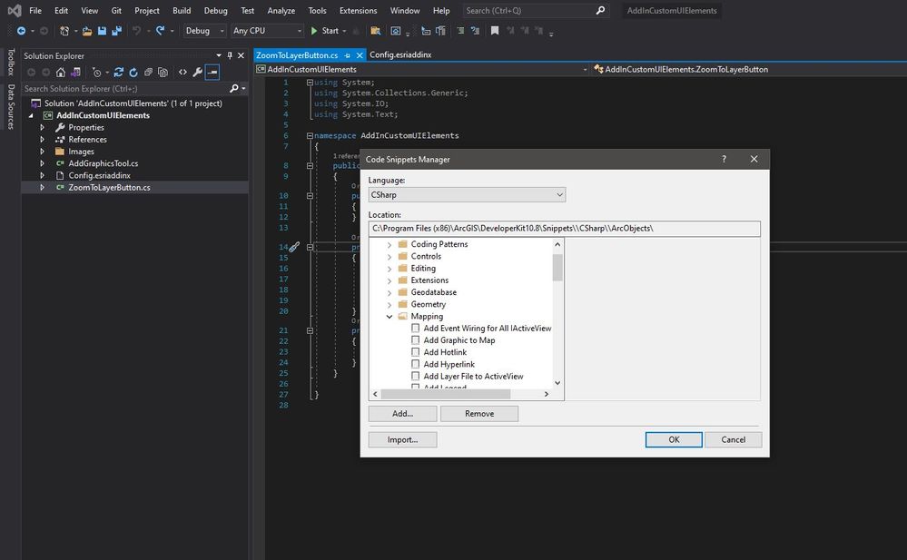
The strange thing is, I can see the ArcObjects snippets in the Code Snippets Manager.  Check out the attached images.

Snippet1.JPG

 

Thanks for any feedback you have.

0 Kudos
1 Solution

Accepted Solutions
Scott_Russell
Regular Contributor

Instead of resolving this issue I'm using a work-around by using the Code Snippets Manager to Add/Import the snippets to another location where Visual Studio can access them. 

Not sure what's preventing them from being seen when they remain in the ArcGIS subfolders.

View solution in original post

1 Reply
Scott_Russell
Regular Contributor

Instead of resolving this issue I'm using a work-around by using the Code Snippets Manager to Add/Import the snippets to another location where Visual Studio can access them. 

Not sure what's preventing them from being seen when they remain in the ArcGIS subfolders.