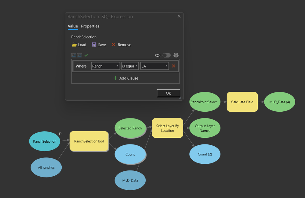
I am running a model that will select only the ranch (polygon) I select in the parameter of the model. From there the selection then selects only points within that polygon. What I am trying to do is populate a field in the Point feature based on the name of the ranch which is the initial parameter.
In the calculate field tool when I add the parameter it gives me a weird syntax for the python expression. Instead of just having the ranch name it Ranch = "ranch name". This is in the box below the Ranch = part of the expression box.
Would appreciate any thoughts or suggestions on how do make this work.

