ArcGIS Pro 2.5: How to get the added tool to the model builder canvas aligned vertically,
I couldn’t figure out how to get the added tool to the model builder canvas aligned vertically


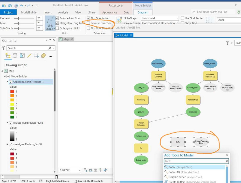
In ArcMap, as the “top to bottom” option is selected, the tools added to model builder get vertically aligned.
In Pro, they are horizontally aligned as they are added to the model builder



Jamal - I received a reply back from the AGP Dev Team and based upon your question, the enhancement issue request for this item has been created for a future AGP 2.x release. AGP 2.6.0 is nearly complete with regard to a Release Candidate so it will not be in the AGP 2.6 iteration. Let me know if you have additional questions.
Thanks Robert. We will be waiting for the future releases.
Best
Jamal
This appears not to be implemented even in 2.9.2? Am I right?
Jamal - this is currently correct when you initially add the GP tool. BUT if you go to the ModelBuilder->Diagram tab, click the "Reverse Direction" box in the Orientation Group, then uncheck it, the GP tool does orient "top to bottom." I have not seen ArcGIS Pro 3.0 yet but perhaps this behavior is improved in the soon to be released update!
What I wanted here is to have the exact behavior as it used to be in ArcMap. The tool is aligned vertically as it’s added with no need to check\uncheck the “reverse direction” option
But this why should the simple behavior take this much of time?
But this why should the simple behavior take this much of time?
That's a valid question Jamal for which I do not have an answer as I work in Esri Training Services and not the Pro Dev Team. One way to get this on the ArcGIS Pro Dev Team radar is to create an ArcGIS Idea. This gets the idea front and center. I'd recommend that you create an idea and hopefully in a future ArcGIS Pro, this will have functional equivalency as ArcMap.
Please, vote: