Select to view content in your preferred language

Warning 003571 is not needed when using field calculator to set value to None

1677
4
01-18-2024 01:24 PM
Status: Open
Labels (1)
Bud
by
Legendary Contributor

ArcGIS Pro 3.2.1; File Geodatabase


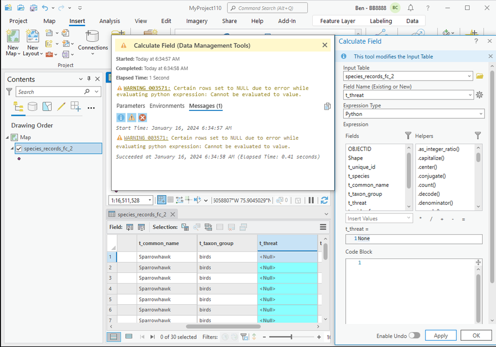
In a point feature class, I want to set a text field to null. So I use the Field Calculator tool to set the field to None (Python).

The field calculation works as expected. But I get a strange warning:

WARNING 003571: Certain rows set to NULL due to error while evaluating python expression: Cannot be evaluated to value.

Bud_1-1705612783498.png

Esri says it's working as designed.

Esri Case 03528633 - Field calculation to set values to null/None: WARNING 003571 doesn't make sense

Calculating "None" Using Field Calculator Yields "WARNING 003571"

But that warning causes confusion for users.


Idea:

If the user is explicitly setting the value to None, then don't throw that warning.

 

4 Comments
MErikReedAugusta

I get such a kick out of this warning message every time it comes up.

Task failed... successfully?

I actually looked into this a while ago and found a message from someone I think at ESRI indicating that this was as-designed.  It's a weird way to do it from a user-perspective, but there's at least some sense from a back-end perspective.

Bypassing this error for intentional NULLs would mean another check that the system has to do before displaying this error.  It's weird, but it's technically more efficient, in theory.

 

Unrelated to the topic at hand: I see line numbers in your code block!  At last!  Is this something that was recently added, or is this a setting I just haven't found, yet?  I've long wondered why none of the built-in code block windows show line numbers.

Bud
by

@MErikReedAugusta 

About the line numbers in code blocks: Nice, I hadn't noticed. I don't know when that functionality was added to Pro. I didn't enable a setting or anything like that.

Bud_0-1705695680287.png

 

Bud
by

@MErikReedAugusta 

It looks like the row numbers handle word wrapping appropriately, too, which is good.

Bud_1-1705860472170.png

Source: What tool can select the records with the highest values in a particular field?

BMCGIS
by

Agree! This warning is confusing and unnecessary.