Select to view content in your preferred language

Repairing Data sources with Exclamation point: Repair all broken links, regardless of workspace factory type.

995
2
12-16-2024 03:40 PM
Status: Open
Labels (1)
AlfredBaldenweck
MVP Frequent Contributor

Pro version 3.1.3

I've been running into this problem recently.

In short, using the Exclamation point to fix broken links has limited functionality.

TLDR: the Exclamation point will repair Esri data types (except mobile geodatabases) + and maybe one thing else, even if everything is in the same folder.

This is not a problem if using the catalog pane to update a map's sources with a find/replace.

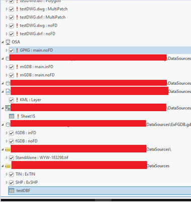
In the screenshot below, I have several layers and views pointing to data of the following types:

  • TINs
  • File Geodatabase Vector and Tabular Data
  • Mobile Geodatabase Vector Data
  • CAD data
  • Excel Data
  • Shapefiles
  • KMLs

AlfredBaldenweck_14-1734391540865.png

Here's the thing. All of these data sources, as you can see, are in the same folder.AlfredBaldenweck_15-1734391581718.png

If I use the exclamation point to repair the sources, I get the following results: 

Note: I am starting from a fresh map each time.

 

Thing repairedYieldPicture for proof
DBF or SHP or TIN or file Geodatabase Contents or standalone rasters
  • SHP,
  • TIN, 
  • DBF,
  • Standalone raster datasets
  • File Geodatabase feature classes and tables
  • Also caused graphical bug where the broken file geodatabase persisted despite having nothing pointing to it.
AlfredBaldenweck_9-1734390986062.png
CAD data
  • SHP,
  • TIN, 
  • DBF,
  • Standalone raster datasets
  • File Geodatabase feature classes and tables
  • And exactly one repaired CAD layer, even though there are 10 others in the same place
AlfredBaldenweck_11-1734391187061.png
Mobile geodatabase
  • SHP,
  • TIN, 
  • DBF,
  • Standalone raster datasets
  • File Geodatabase feature classes and tables
  • Mobile Geodatabase contents
  • Also caused graphical bug where the broken file geodatabase persisted despite having nothing pointing to it.
AlfredBaldenweck_12-1734391260273.png

 

Geopackage
  • SHP,
  • TIN, 
  • DBF,
  • Standalone raster datasets
  • File Geodatabase feature classes and tables
  • Geopackage contents
  • Also mistakenly repaired the link for layer pointing to a feature class of the same name in a mobile geodatabase
AlfredBaldenweck_6-1734390625663.png
KML
  • Repaired that KML and nothing else
AlfredBaldenweck_7-1734390710340.png
Excel Sheet
  • SHP,
  • TIN, 
  • DBF,
  • Standalone raster datasets
  • File Geodatabase feature classes and tables
  • That Excel sheet
AlfredBaldenweck_8-1734390825295.png

 

 

Please improve the functionality of this workflow to properly repair all data sources at once.

 

2 Comments
JurajKrumpolec

Repairing broken sources is a very poorly thought out functionality in ArcGIS Pro, just like it was in ArcMap. Robust and automated repair of lost sources, which helps the user quickly solve such a tricky problem, is a much-missing functionality in ArcGIS Pro.

Why not learn from those who can do it better? Adobe After Effects, for example, has an excellent and user-friendly solution for repairing lost sources.