Select to view content in your preferred language

Improvements for History in ArcGIS Pro

2042
8
10-14-2021 01:39 PM
Status: Closed
Labels (1)
RobertHursey
Frequent Contributor

1. Please enable undo in the history, specifically for when accidentally removing something from the history. Having these items in a specific sequence is very useful. 

2. Allow history items to be moved, but only after an "are you sure" message.

Tags (3)
8 Comments
KoryKramer
Status changed to: Needs Clarification

For #3, if I understand correctly, this is already possible.

KoryKramer_1-1634244916865.png

Can you take a look at that and if you agree, please edit the idea to remove #3?

That still leaves two separate requests: 1. Allow the ability to Undo removing an item from GP History.  2. Allow the ability to move (change the order) of GP History.

These really should be split out into two separate requests per the submission guidelines so that we know what other community members are voting for.

Thank you!

 

RobertHursey

Thanks Kory. I am aware of those options but I have not had luck in the past.  I am testing it now. I will update my post once I know the results.

RobertHursey

Kory, I have removed #3.  After some trial and error, I was able to create a model from the history entries, but I did have some trouble.  It appears saving from history to a model does not keep field mapping from the append tool.  This is a pretty major limitation, but after I realized what was going on, I was able to remove that entry and run just the field calculations which really speeds up my workflow.

KoryKramer

Thanks for the response, @RobertHursey 

So this leaves us with 2 ideas:

1. Enable Undo in geoprocessing History

2. Allow History items to be moved

I checked in with the GP team and while #1 is at least a possibility, #2 would be far trickier, so keeping these combined as a single idea makes the story unclear.  We don't know if the community is voting on and wants #1, or if #2 is more important, or if they need both.  And if we implement 1 of the 2, can we close out the idea?  I think you get the point 🙂

Please rework this current idea into its own standalone request.  And submit a separate, specific request for 'Allow History items to be moved'.  Let us know when you've done that and we'll get this one re-opened.

BTW, my friend checked on that append issue and at least in a daily build of Pro 2.9 he isn't seeing it.

KoryKramer_0-1634334120986.png

Thank you!

RobertHursey

Thanks Kory. I am on v2.8.2 currently and I am positive the field mapping did not keep because when I run append outside of the model it works, however, inside of the model fields were all left blank, so opened the gp tool within the model and the field mapping I set up manually was all gone.  I will try to add a screen shot but I am about out of time today.  I am going to split this out into 2 ideas and maybe someone can look further into the field mapping.

DrewFlater

Thanks for your post @RobertHursey . I just want to point out a few features of Geoprocessing History that relate somewhat to your requests. 
You can currently change the Sort option of history based on a few options:

DrewFlater_0-1634336350132.png

 

And you can also make some tools as History Favorites, which elevates them to a top Favorites section. 

DrewFlater_1-1634336457327.png

 





P.S. awww @KoryKramer  called me a friend 🙂

RobertHursey

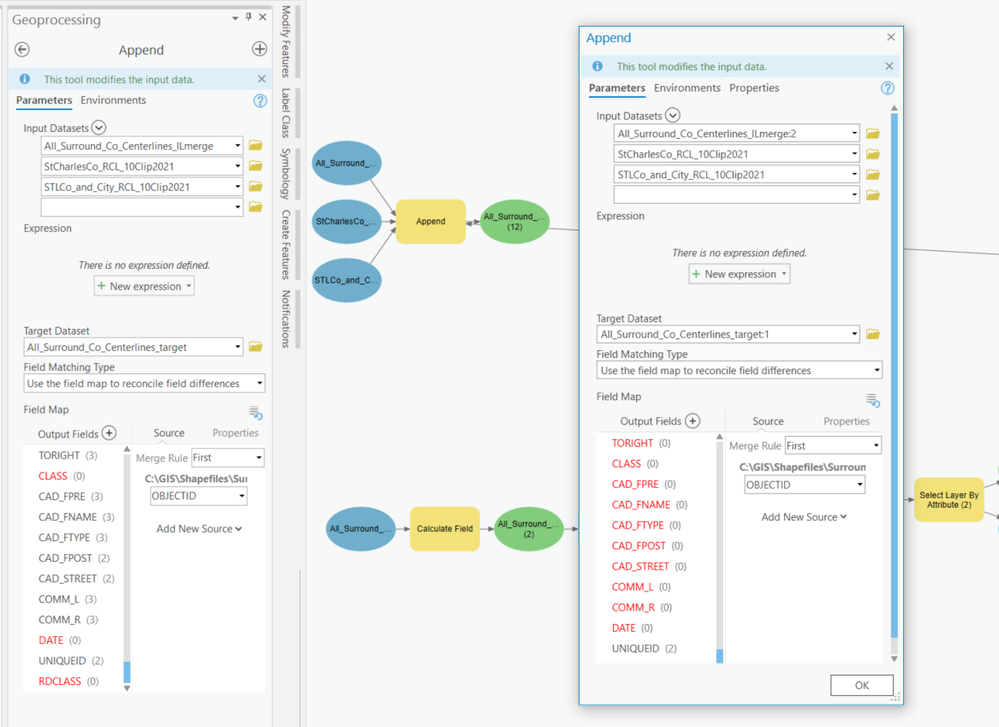
Kory, Here is a screen shot of my append issue. On the left is the way I set it up.  On the riht is after loading to model builder.

RobertHursey_0-1634336622306.png