Select to view content in your preferred language

add a "Table to Alias" tool in ArcGIS Pro

1121
3
06-01-2018 01:53 AM
Status: Closed
Labels (1)
by Anonymous User
Not applicable

In ArcGIS Pro, like the tool "Table do Domain", who create a domain with a table like this :

CODE | VALUE

01        | value number one

02        | value number two

it would be great if a tool "Table to Alias" can exist to fill the alias in the data table of a feature (Feature Layer/Data/Fields)

When we have a CSV to geolocate, and a dictionary file who explain the field, we should use the dictionary file to fill the alias of the feature geolocate from the CSV.

exemple:

CSV table :

FIELD1;FIELD2,FIELD3

95014;Andilly;4512

95028;Attainville;2732

Dictionary file:

NAME    |  LABEL

FIELD1  |   Postal code

FIELD2  | City name

FIELD3   |  Population

we should use the table "dictionnary" to fill the alias of the feature create from CSV.

3 Comments
DuncanHornby

A fairly easy model iterating over fields calling the Alter Field tool could achieve this.

by Anonymous User

yes, but one by one...

the idea is to alter all the fields in one move, from a list:

FIELD1 - LABEL 1

FIELD2 - LABEL 2

.....

FIELD 150 - LABEL 150

and not alter 150 fields manually.

DrewFlater
Status changed to: Closed

This idea has not received further comments or kudos since it was added a few years ago, so it will not be prioritized in our development plans.

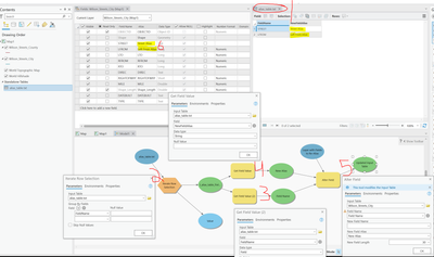
The suggestion from @DuncanHornby to use ModelBuilder with an iterator and the Alter Field tool is really good.
You can build a model that takes the alias table (1) as input, iterates (2) through each row which is a pair of one field name and the new alias, gets the existing field name (3) and new alias value (4) from the table row, and passes this into the Alter Field tool (5) to perform the alias update. You can see that my NewFieldAlias values have been used correctly and the layer has been updated with the new aliases (6). 

DrewFlater_0-1707949207533.png