Select to view content in your preferred language

ArcGIS Pro 3.0.2: The GWR tool is producing a warning message stating, "282 locations with coincident features should be considered carefully when int

2077
4
02-22-2024 09:25 PM
JamalNUMAN
Legendary Contributor

ArcGIS Pro 3.0.2: The GWR tool is producing a warning message stating, "282 locations with coincident features should be considered carefully when interpreting the results of this tool."

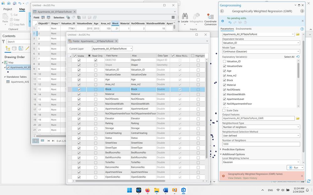
As shown in the screenshot below, the GWR tool is generating a warning about the presence of 282 locations with coincident features. In my dataset, these points represent condominium apartments within a building. It is normal to have multiple apartments with the same location, considering that the building may have multiple floors and several apartments on each floor.

One might wonder, why this situation could pose an issue?

I have previously posted a similar thread, but I would like to emphasize the concern related to the multiple coincident features when using the GWR tool.

Clip_832.jpg

----------------------------------------
Jamal Numan
Geomolg Geoportal for Spatial Information
Ramallah, West Bank, Palestine
0 Kudos
4 Replies
DanPatterson
MVP Esteemed Contributor

from Re: ArcGIS Pro 3.0.2: How the weight is calculated... - Esri Community

@EricKrause might want to pick up on his point about the influence that the geographic distribution has upon the results.

Your overlapping results (ie. floors in the buildings) are greatly affecting the spatial distribution, hence the results of any prediction in a kernel.

I might venture that averaging the results per building might even be a better than leaving the stacked points in the analysis.  I say "might" suggest, since I haven't fully thought through how using the vertical distribution of the data would impact the spatial interpretation of the results.

I will leave it at that for further commentary by others


... sort of retired...
EdwardGause
Occasional Contributor
I believe it has to warn people that spatially you have features that is overpowering other features in your model due to so many overlapping features. You as the analysis have to decide for the problem you are dealing with, should I keep them in my model or not and I think that depends on what you are modeling. I work for a Telecommunication Company, and in my industry, most of the time I would want to treat each apartment as an individual record in my model. I mean, if I was using OLS for a Global Model, those data points definitely matter for my model I would be creating, so the fact that I am doing localized model make me think it should still matter. I mean for my business, those are different customers, who are choosing different things, so I want to include all of them. Other industries have a different set of problems that they need only one feature there, because they don't want that one geographic location to have so much weight in the model. So, I am saying, it matters what you are trying to model as to whether that is really a problem or not.
Robert “Edward” Gause, GISP | Director of Information Services | HTC | p 843-369-8483 | www.htcinc.net | This is life. Connet with it.
JamalNUMAN
Legendary Contributor

Thank you all for the input.

• My model predicts the price of a condominium apartment based on its characteristics. The independent variables include the floor level, the number of apartments on the floor, and the number of apartments in the building, among others.

• I’m not certain when the number of coincident features would pose a problem. Ultimately, the Geographically Weighted Regression (GWR) will assign weights to them according to the Gaussian equation. Their distance from the prediction point is zero, so their weight is 1.

• The Ordinary Least Squares (OLS) method works well without any issues. The results are shown in the screenshots below.

 

How to deal with the many errors generated by the GWR?

 

Clip_838.jpgClip_839.jpgClip_840.jpgClip_841.jpgClip_842.jpg

----------------------------------------
Jamal Numan
Geomolg Geoportal for Spatial Information
Ramallah, West Bank, Palestine
0 Kudos
EdwardGause
Occasional Contributor

Central Heating and BedroomNo are not statistically significant in your model, which surprises me, because I thought they always would be for the price of the apartment.  However, the fact that you have variables that are not statistically significant in your model, means it can't be fully trusted.  Look for the * for each of your variables.  You really want *** or ** over even the *, which *** is the most statistically significant.  

Robert “Edward” Gause, GISP | Director of Information Services | HTC | p 843-369-8483 | www.htcinc.net | This is life. Connet with it.