I'm experiencing random glitches with our department's legacy model. Specifically, it's generating errors at points where it previously functioned correctly.  I am using Pro 3.2.2, has there been a recent update I should be aware of?
The current workaround involves replacing the malfunctioning tool with a new instance, configuring it identically, reconnecting the inputs and outputs, and then disconnecting the old tool before rerunning the model.
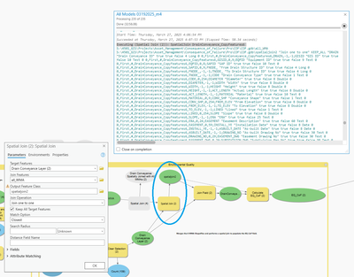
- The tools that appear to be causing these issues are 'Copy Features', 'Select', 'Dissolve', 'Buffer', 'Spatial Join', and 'Merge'.
 
Does anyone know how to update the model without having to rebuild the tools?  In the below example, I added a new Spatial Join configured it exactly as before, repointed the connections and the model finishes just fine.

