Colleagues, I have recently, upgraded to ArcGIS Pro 2.4 so I can use the new Create Building Scene Layer package tool to publish my Revit model as a Scene layer (in less steps). However, the GP tool just doesn't seem to accept any input datasets I point at it. I'm just selecting single layer items directly from my Revit model but just get an unsupported data type error as shown below. I tried using the 3D features to Feature Class tool to create multipatch feature class layers from my Revit model and using those as input but that didn't work either. Any advice would be really appreciated as I have a really nice 3D model to publish that only I can see at present 
The layers I'm selecting from my Revit model look like this...
Thanks in advance,
John
Solved! Go to Solution.
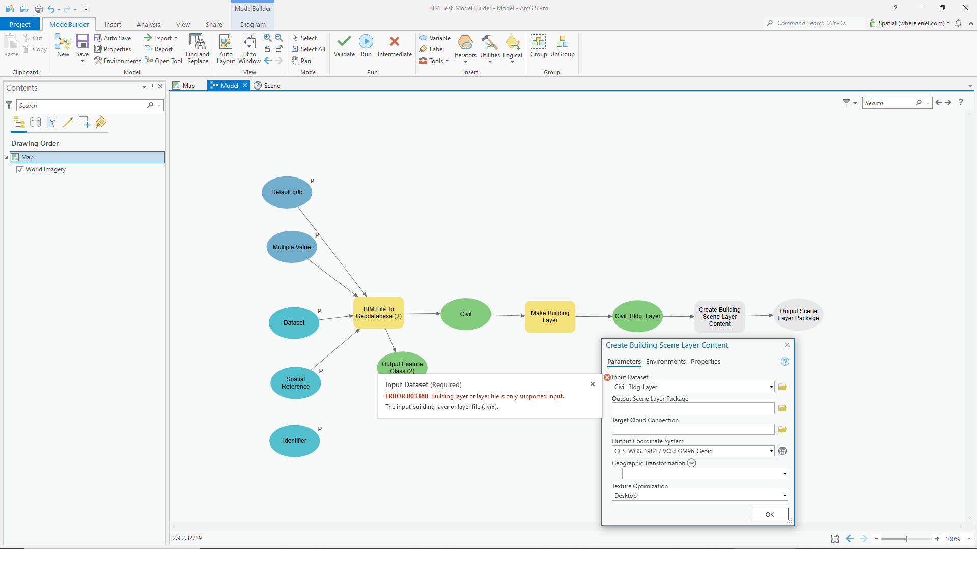
In ArcGIS Pro 2.9.2 the process of converting BIM .ifc files by manually running these tools in order works fine:
However trying to run these same tools in Model Builder fails. I contacted ESRI support and there is a known bug for this issue: BUG-000144891 Hopefully will be resolved soon, as running this process in Model Builder is much more efficient than doing this manually if you have multiple large BIM datasets to convert.