Select to view content in your preferred language

Using Arcade in ArcPro Attribute Rules

1130
2
Jump to solution
03-21-2023 06:24 AM
BrianBulla
Honored Contributor

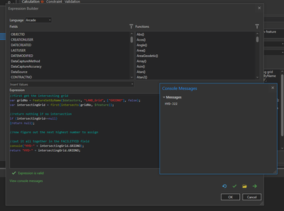
So I'm working on some Arcade code to create a specific format of ID when a new feature is created.  My code is below, which seems to compile OK, and is giving me the result I am expecting in the console window, but the attribute field on the actual feature is not getting updated.

Any advice on why my code isn't working?

Thanks!

BrianBulla_0-1679405007290.png

 

0 Kudos
1 Solution

Accepted Solutions
BrianBulla
Honored Contributor

Nope, but creating a new attribute rule with seemingly the same settings seems to have worked.  Go figure.

View solution in original post

0 Kudos
2 Replies
DanPatterson
MVP Esteemed Contributor

close and reopen table? (if it is open)

save project? (to persist changes)


... sort of retired...
0 Kudos
BrianBulla
Honored Contributor

Nope, but creating a new attribute rule with seemingly the same settings seems to have worked.  Go figure.

0 Kudos