Select to view content in your preferred language

ArcGIS Pro 3.4.2: Why does adding an input to a tool from the Contents pane and the Catalog pane result in different behavior?

887
2
05-04-2025 04:09 AM
JamalNUMAN
Legendary Contributor

ArcGIS Pro 3.4.2: Why does adding an input to a tool from the Contents pane and the Catalog pane result in different behavior?

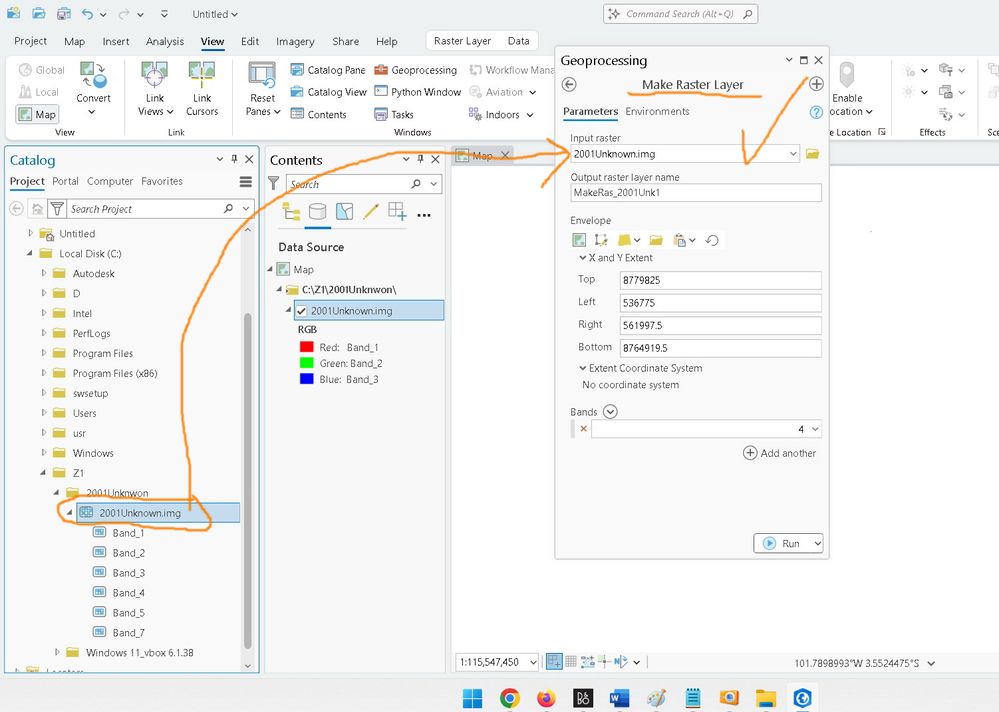
In the screenshot below, adding the imagery from the Contents pane to the tool produces an error, while adding the same imagery from the Catalog pane results in no errors.
What is the explanation behind this behavior?

 

The data is attached

 

Clip_525.jpgClip_526.jpg

----------------------------------------
Jamal Numan
Geomolg Geoportal for Spatial Information
Ramallah, West Bank, Palestine
0 Kudos
2 Replies
AlfredBaldenweck
MVP Frequent Contributor

In this case, I would assume that you can't make a raster layer from a raster layer, which is what's happening in the first screenshot. Make Raster Layer needs a data source, and layers, by definition, are not data sources.

Make Raster Layer (Data Management)—ArcGIS Pro | Documentation

It will also take a layer file as input, but the same thing happens: it reads the layerfile for the data source and then pulls that in.

JamalNUMAN
Legendary Contributor

But the physical source of each layer in the Contents pane is known, so it is assumed that the layer is recognized based on its physical location on the drive.

 

Clip_2102.jpg

----------------------------------------
Jamal Numan
Geomolg Geoportal for Spatial Information
Ramallah, West Bank, Palestine
0 Kudos