Select to view content in your preferred language

ArcGIS Pro 2.7: How to select polyline feature type from AutoCAD (dwg file)?

1044
2
Jump to solution
01-22-2021 12:18 AM
Labels (1)
JamalNUMAN
Legendary Contributor

ArcGIS Pro 2.7: How to select polyline feature type from AutoCAD (dwg file)?

 

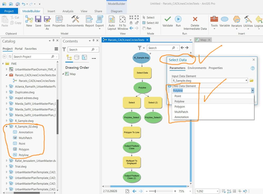
I couldn’t figure out why the “select” tool is not able to select the polyline feature type from AutoCAD (dwg file)

 

Sample data is attached

 

Clip_224.jpg

----------------------------------------
Jamal Numan
Geomolg Geoportal for Spatial Information
Ramallah, West Bank, Palestine
0 Kudos
1 Solution

Accepted Solutions
DanPatterson
MVP Esteemed Contributor

Select Data (ModelBuilder)—ArcGIS Pro | Documentation

That tool? From the help it seems to be looking for a

 folder, geodatabase, feature dataset, or coverage.

It isn't clear which one since you are using cad


... sort of retired...

View solution in original post

2 Replies
DanPatterson
MVP Esteemed Contributor

Select Data (ModelBuilder)—ArcGIS Pro | Documentation

That tool? From the help it seems to be looking for a

 folder, geodatabase, feature dataset, or coverage.

It isn't clear which one since you are using cad


... sort of retired...
JamalNUMAN
Legendary Contributor

Thank you Dan for the help. It works fine

 

Clip_233.jpg

----------------------------------------
Jamal Numan
Geomolg Geoportal for Spatial Information
Ramallah, West Bank, Palestine
0 Kudos