Select to view content in your preferred language

Select data (modelbuilder) appears not to be available in ArcMap 10.5

1286
2
Jump to solution
03-19-2017 02:47 AM
AlaaFlaifel
Regular Contributor

Hi,

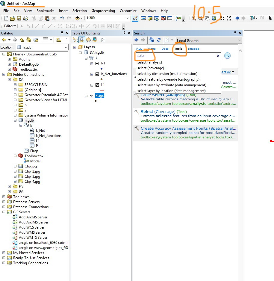
Select data (modelbuilder) appears not to be available in ArcMap 10.5.

Kindly, check the screenshots below.

What do you think?

 

Best,

Alaa

0 Kudos
1 Solution

Accepted Solutions
2 Replies
Asrujit_SenGupta
MVP Alum
AlaaFlaifel
Regular Contributor

Thanks for your answer.

0 Kudos