Select to view content in your preferred language

Testing Standby ArcGIS Enterprise Environment

815
2
Jump to solution
01-26-2025 12:56 PM
IngoSchmied
Emerging Contributor

I have a single-machine ArcGIS Enterprise 11.3 production instance and would like to configure a standby instance provisioned for:

  • Test upgrades and configuration changes before applying them to the production instance.
  • Secondary instance to switch over to when the primary instance goes down.

Based on the documentation that I can find and my understanding of said documentation, I am unclear on how I can log in to and test the standby instance while ensuring that isolation is maintained between the environments. Can I safely have my DNS configured to have arcgis.my_domain.com pointing to the production instance and simultaneously have arcgis.standby.my_domain.com pointing to the standby? Login to the standby, which has just been updated from the most recent webgisdr export from the production instance, and safely work in there without fear of affecting something in my production instance?

0 Kudos
1 Solution

Accepted Solutions
Marc_Graham
Frequent Contributor

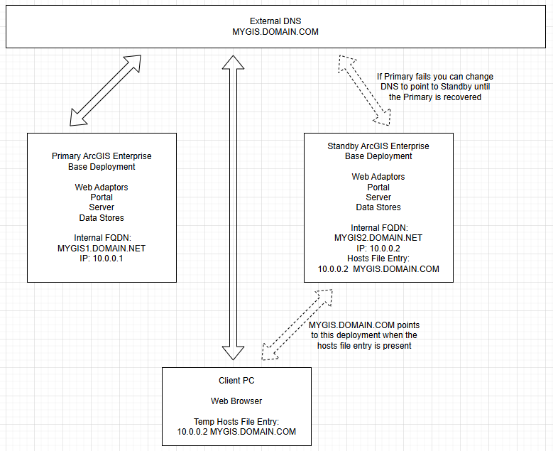
Hi there,

ArcGIS Enterprise can only use a single URL that must match between Primary and Standby environments. Often this is done with Hosts File Entries on the Standby Server(s) and the client PC that manages the standby deployment. This will let you use WebGISDR to restore from primary to standby as the standby can resolve the same URL to itself without having any conflicts. 

Then if you need to fail over you change your business DNS entry to point to the standby environment until the primary has been recovered.  

Marc_Graham_0-1738009644813.png

This is also a common way to upgrade. You can restore WebGISDR to standby, put primary into readonly mode so no new content is created, upgrade standby deployment then cutover.  Standby then becomes the newly upgraded primary deployment. You can then upgrade the old primary to become a newly upgraded standby.

Hope this helps.

-Marc

View solution in original post

0 Kudos
2 Replies
Marc_Graham
Frequent Contributor

Hi there,

ArcGIS Enterprise can only use a single URL that must match between Primary and Standby environments. Often this is done with Hosts File Entries on the Standby Server(s) and the client PC that manages the standby deployment. This will let you use WebGISDR to restore from primary to standby as the standby can resolve the same URL to itself without having any conflicts. 

Then if you need to fail over you change your business DNS entry to point to the standby environment until the primary has been recovered.  

Marc_Graham_0-1738009644813.png

This is also a common way to upgrade. You can restore WebGISDR to standby, put primary into readonly mode so no new content is created, upgrade standby deployment then cutover.  Standby then becomes the newly upgraded primary deployment. You can then upgrade the old primary to become a newly upgraded standby.

Hope this helps.

-Marc

0 Kudos
IngoSchmied
Emerging Contributor

Marc,

Thank you very much for the excellent explanation and accompanying diagram! That makes a lot more sense to me now.

Many thanks,

Ingo

0 Kudos