Select to view content in your preferred language

Dissolve fields only numeric?

1708
3
03-05-2024 12:18 PM
Labels (3)
AmberMillison
Frequent Contributor

I am trying to run the Dissolve tool, with a text field as the dissolve field. For some reason it's only letting me dissolve based on numeric fields? Is this a glitch or is this how the tool is configured? It's hard for me to imagine I am unable to dissolve based on a text field. I can't even think of a situation where I would dissolve on a numeric field rather than a text field. Any help would be appreciated.

Or better yet, if there is another tool that allows you to merge multiple features wihtin a single layer based on a common field value, AND this tool allows you to retain all original fields (unlike Dissolve), that would be fantastic.

0 Kudos
3 Replies
KenBuja
MVP Esteemed Contributor

I'm able to dissolve on a text field. Can you provide a little more information or screen shots on what's happening?

dissolve.png

AmberMillison
Frequent Contributor

Thank you for your response - well, looks like yesterday I was having some sort of glitch, now all my text fields are appearing in the dissolve tool! So odd, I'm still on v3.1 so maybe it's just time for an update. Thanks again!

 

Edit to add: I realized the text fields only show up in the geoprocessing toolbox, not the model builder; see comment below

0 Kudos
AmberMillison
Frequent Contributor

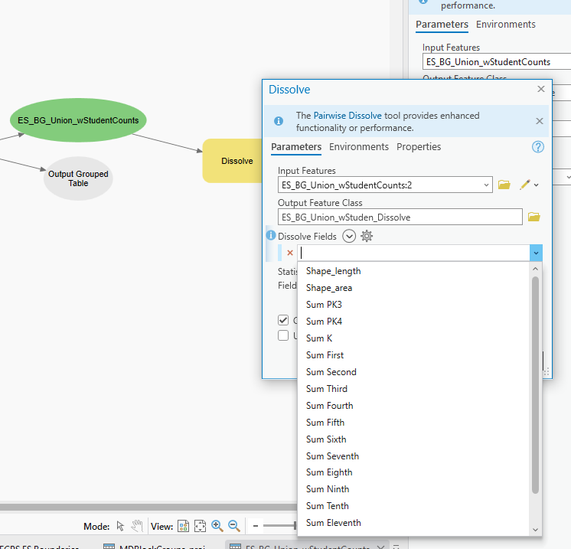
Actually to follow up in case anyone else is having the same issue, when I access the Dissolve tool directly from the toolbox, the text fields show up. When I add it into my model and use the same input features, it's only showing numeric fields. Very odd but at least I know it is possible.

 

Model:

ModelDissolveFields.png

Geoprocessing toolbox:

ToolboxDissolveFields.png

 

0 Kudos