Writing on a particular field of a table (layer) stored in SDE SQL database from other source,
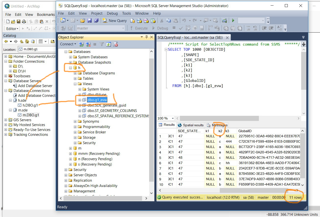
I got two SDE SQL databases: “h” and “m” as shown in the screenshots below. I got a layer “g1” that is stored on both of them. What I wanted here is to transfer any edit that occurs in “k2” field of “g1” layer that is stored in “h” to be reflected in the “g1” that is stored in “m”.
How this can be performed given the complexity of the Business, Add and Delete tables structure in SDE SQL database where the final view is displayed in “views” folder?
Thank you
Jamal




You'll probably want to look into database triggers. Here's an example from stack overflow.
Is there a need to keep the two feature classes in different databases? If you could combine them into one, you could set up the attribute assistant to update the one based on edits to the other. Both features would have to be in the same db so they could be open to edits in the same edit session.
Thank you Jonathan and Joe for the help
That’s work for me as well. In the screenshots below, I couldn’t know how to transfer the data of k2 field of g1 feature class into k2 field in the g3. Where I might need to transfer the change: to Add, Delete or Business table or directly to the view table?


