Select to view content in your preferred language

Create standalone table in FGDB (using API)

3091
1
Jump to solution
12-15-2023 07:35 AM
Bud
by
Legendary Contributor

Is there a way to create a standalone table in a FGDB using the file geodatabase API?

If yes, does the table get automatically registered with the geodatabase? Or would we need to use the Register with Geodatabase geoprocessing tool after the fact?

0 Kudos
1 Solution

Accepted Solutions
Bud
by
Legendary Contributor

Yes, I was able to create a standalone table using the FGDB API. And it turns out the table is not registered with the geodatabase. But it can be registered with the GDB after the fact using the Register with Geodatabase geoprocessing tool.

Notes:

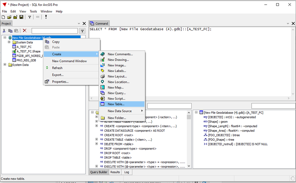
  1. I used SQL4Arc (Manifold) add-in for ArcGIS Pro to create the table. SQL4Arc uses the FGDB API:Bud_0-1702874410106.png
  2. I had trouble using SQL to create a table in SQL4Arc. The SQL would run without errors, but the table didn't show up in the FGDB in Catalog. So I used the UI in SQL4Arc instead to create the table. However, point #3 below might have been the culprit.
  3. I initially had trouble seeing standalone tables in SQL4Arc. The solution seemed to be to add a FC to the map in ArcGIS Pro. Once there was a FC in the map, then the standalone tables showed up in SQL4Arc too.
  4. Related:
    • Esri Case 03506437 - ArcGIS Pro 3.2: How-to determine if an item is registered with a GDB or not ?
    • BUG-000163772: Views in file and mobile geodatabases do not indicate in their Data Source properties if they have been registered with the database
    • Video:

      (view in My Videos)

       

View solution in original post

0 Kudos
1 Reply
Bud
by
Legendary Contributor

Yes, I was able to create a standalone table using the FGDB API. And it turns out the table is not registered with the geodatabase. But it can be registered with the GDB after the fact using the Register with Geodatabase geoprocessing tool.

Notes:

  1. I used SQL4Arc (Manifold) add-in for ArcGIS Pro to create the table. SQL4Arc uses the FGDB API:Bud_0-1702874410106.png
  2. I had trouble using SQL to create a table in SQL4Arc. The SQL would run without errors, but the table didn't show up in the FGDB in Catalog. So I used the UI in SQL4Arc instead to create the table. However, point #3 below might have been the culprit.
  3. I initially had trouble seeing standalone tables in SQL4Arc. The solution seemed to be to add a FC to the map in ArcGIS Pro. Once there was a FC in the map, then the standalone tables showed up in SQL4Arc too.
  4. Related:
    • Esri Case 03506437 - ArcGIS Pro 3.2: How-to determine if an item is registered with a GDB or not ?
    • BUG-000163772: Views in file and mobile geodatabases do not indicate in their Data Source properties if they have been registered with the database
    • Video:

      (view in My Videos)

       

0 Kudos