Select to view content in your preferred language

ArcGIS Pro 3.4.2: The pop-up fails to return values for the cells of band 5 obtained from a six-band imagery,

431
2
Jump to solution
05-06-2025 12:39 AM
JamalNUMAN
Legendary Contributor

ArcGIS Pro 3.4.2: The pop-up fails to return values for the cells of band 5 obtained from a six-band imagery,

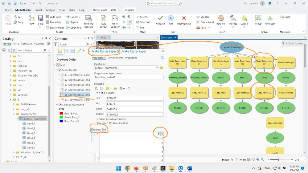
In the screenshots below, I couldn’t figure out why the pop-up fails to return values for the cells of band 5 obtained from a six-band imagery. Band 5 was obtained using the “make raster layer” and “copy raster” tools. This happens even though the pop-up is able to return values for all other bands extracted using the same technique.

What could be the issue here?

The imagery is attached

Clip_562.jpgClip_565.jpgClip_566.jpgClip_563.jpgClip_564.jpg

 

----------------------------------------
Jamal Numan
Geomolg Geoportal for Spatial Information
Ramallah, West Bank, Palestine
0 Kudos
1 Solution

Accepted Solutions
JonM32
by
Frequent Contributor

@JamalNUMAN I'd pull in the landsat B5 layer and see if it draws and populates on it's own. If the popup works for it, then something in your workflow isn't working correctly if I had to guess.

Jon

View solution in original post

2 Replies
JonM32
by
Frequent Contributor

@JamalNUMAN I'd pull in the landsat B5 layer and see if it draws and populates on it's own. If the popup works for it, then something in your workflow isn't working correctly if I had to guess.

Jon
JamalNUMAN
Legendary Contributor

You are right. I recreated everything from scratch—aprx, atbx, model, scratch workspace gdb, etc.—and found that everything appears to be working as expected

Clip_572.jpg

----------------------------------------
Jamal Numan
Geomolg Geoportal for Spatial Information
Ramallah, West Bank, Palestine