Select to view content in your preferred language

ArcGIS Pro 3.0.2: Tools in model builder fails and end up with 010161 error,

859
2
11-20-2023 11:47 AM
JamalNUMAN
Legendary Contributor

 

ArcGIS Pro 3.0.2: Tools in model builder fails and end up with 010161 error,

 

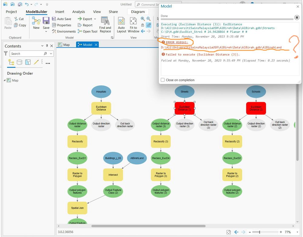
Despite the fact that the environment scratch workspace is set properly, the tools in model builder fails and end up with 010161 error as per the screenshots below

 

What could be the issue here?

 

Why does the error show a path that is different from the one set in the environment scratch workspace?

 

Is this a bug?

 

 

Clip_549.jpgClip_550.jpgClip_551.jpgClip_552.jpg

----------------------------------------
Jamal Numan
Geomolg Geoportal for Spatial Information
Ramallah, West Bank, Palestine
0 Kudos
2 Replies
David_McRitchie
Esri Regular Contributor

Hey Jamal,

Do you get the same issue when running this as a python script? You can export your model to a .py file via the export option shown below.

 

Export.png

 

Can I also confirm if the displayed file path in your 2nd image with the 010161 error is the path to your default file geodatabase?

Many thanks,

David

Esri UK -Technical Support Analyst
JamalNUMAN
Legendary Contributor

I found out that the issue is with the mask set in the environment. This error persists to exist if the aprx file is open from different machine.

 

Clip_554.jpg

----------------------------------------
Jamal Numan
Geomolg Geoportal for Spatial Information
Ramallah, West Bank, Palestine