ArcGIS Pro 2.5: Getting tables added to the content by the “add to display” option removed when unchecking this option in the model builder,
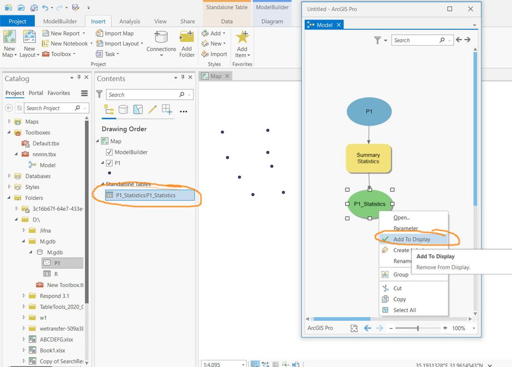
Currently, outputs layers of model builder can be added\removed from the content by checking\unchecking the “add to display” option.
Tables can be still added to the content by checking the “add to display” option. However, in this case, unchecking this option doesn’t remove tables from the content.
It would be nice if unchecking the “add to display” option get tables removed from the content as it happens with layers


Thank you for adding and commenting on this issue. We are fixing these issues currently.
is this planned in 2.8?
Jamal - have you tried this in 2.7? I just did and it looks like it is working as requested. Can you confirm?
You are right Kory. It’s implemented
Best
Jamal
Thanks for the confirmation, Jamal. I guess we simply missed marking this one when 2.7 was released. It fell into the 'Add to Display' body of work that was done for that release.
https://pro.arcgis.com/en/pro-app/latest/get-started/whats-new-in-arcgis-pro.htm
You must be a registered user to add a comment. If you've already registered, sign in. Otherwise, register and sign in.