Select to view content in your preferred language

ArcGIS Pro 3.0.1: Enabling a “data reviewer” for a file geodatabase shows “selected reviewer workspace is not valid for this release” message,

1389
2
Jump to solution
09-15-2022 09:59 AM
JamalNUMAN
Legendary Contributor

ArcGIS Pro 3.0.1: Enabling a “data reviewer” for a file geodatabase shows “selected reviewer workspace is not valid for this release” message,

 

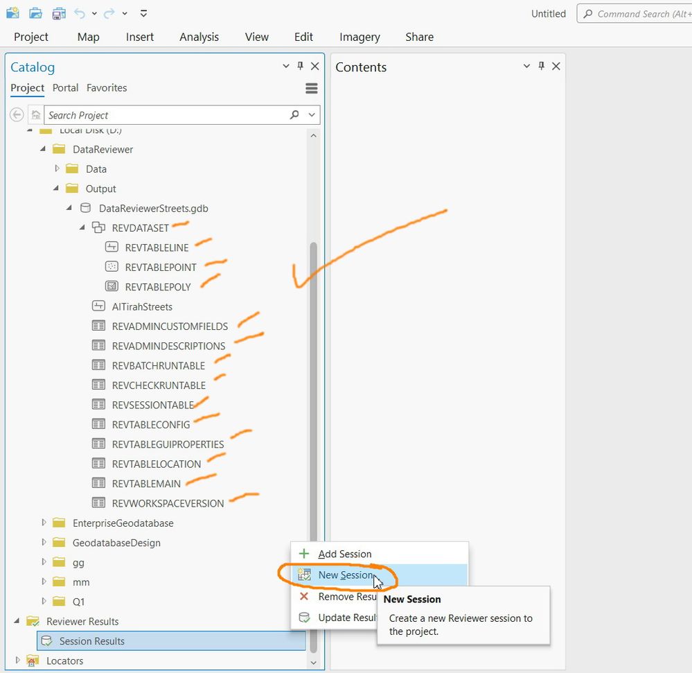
I couldn’t figure out what’s referred by the message shown in the screenshot below:

“selected reviewer workspace is not valid for this release”

 

Clip_101.jpgClip_102.jpgClip_103.jpgClip_104.jpgClip_105.jpg

----------------------------------------
Jamal Numan
Geomolg Geoportal for Spatial Information
Ramallah, West Bank, Palestine
0 Kudos
1 Solution

Accepted Solutions
PaulinaKarkauskaite
Esri Contributor

Hello @JamalNUMAN ,

From your screenshots it looks like your workspace didn't have the schema that is required in a Data Reviewer workspace.  A reviewer feature dataset and tables are necessary for an existing geodatabase to be considered a Reviewer workspace and store Data Reviewer results. The Reviewer workspace tables are required to manage Reviewer sessions. 

If you have Reviewer error results you created in earlier versions of Data Reviewer that you want to use with a later release of the software, the Reviewer workspace may need to be upgraded to the latest version depending on the original version. You use the Enable Data Reviewer geoprocessing tool for both enabling and upgrading the workspace.

You can read more about enabling Reviewer error results on a geodatabase here: https://pro.arcgis.com/en/pro-app/latest/help/data/validating-data/store-results-in-a-geodatabase.ht...

Thank you,

Paulina

View solution in original post

2 Replies
PaulinaKarkauskaite
Esri Contributor

Hello @JamalNUMAN ,

From your screenshots it looks like your workspace didn't have the schema that is required in a Data Reviewer workspace.  A reviewer feature dataset and tables are necessary for an existing geodatabase to be considered a Reviewer workspace and store Data Reviewer results. The Reviewer workspace tables are required to manage Reviewer sessions. 

If you have Reviewer error results you created in earlier versions of Data Reviewer that you want to use with a later release of the software, the Reviewer workspace may need to be upgraded to the latest version depending on the original version. You use the Enable Data Reviewer geoprocessing tool for both enabling and upgrading the workspace.

You can read more about enabling Reviewer error results on a geodatabase here: https://pro.arcgis.com/en/pro-app/latest/help/data/validating-data/store-results-in-a-geodatabase.ht...

Thank you,

Paulina

JamalNUMAN
Legendary Contributor

I got it. So, this message appears if the geodatabase is not data reviewer enabled.

 

This message will never appear when the “add review results” tool is performed for geodatabase that is data reviewer enabled

 

 

----------------------------------------
Jamal Numan
Geomolg Geoportal for Spatial Information
Ramallah, West Bank, Palestine
0 Kudos