Before You Begin: Make sure to complete Part 1 and 2 and have ArcGIS Pro with the Data Interoperability extension installed.
Step 1: Launch the Data Interoperability Workbench
From the Analysis tab in ArcGIS Pro:
- Click on Data Interoperability and then choose Workbench

In the new interface, create a New Blank Workspace

Step 2: Add Snowflake as a Reader
- Click Add Reader
- Choose Snowflake Spatial
- Select Add Database Connection and enter your credentials (server, database, schema, warehouse, etc.)

- After connection, go to Parameters > Tables

- Select CELL_TOWERS_WITH_RISK_SCORE
- Click OK

The reader will look like this:

Step 3: Add a Geodatabase as a Reader
- Add another Reader
- Select Esri Geodatabase
- Browse to your .gdb folder included in your ArcGIS Pro project package

- In Parameters > Tables, select the layer generated from the wildfire intersection (output of Pairwise Intersect)

Step 4: Attribute Transformation
- Add a Transformer: search and add AttributeManager

- Connect the Geodatabase Reader output to the transformer

- Open the transformer:
- Keep only the fields FID_CELL_TOWERS_WITH_RISK_SCORE and AT_RISK
- Rename FID_CELL_TOWERS_WITH_RISK_SCORE to CELL_ID
- Set AT_RISK = 1

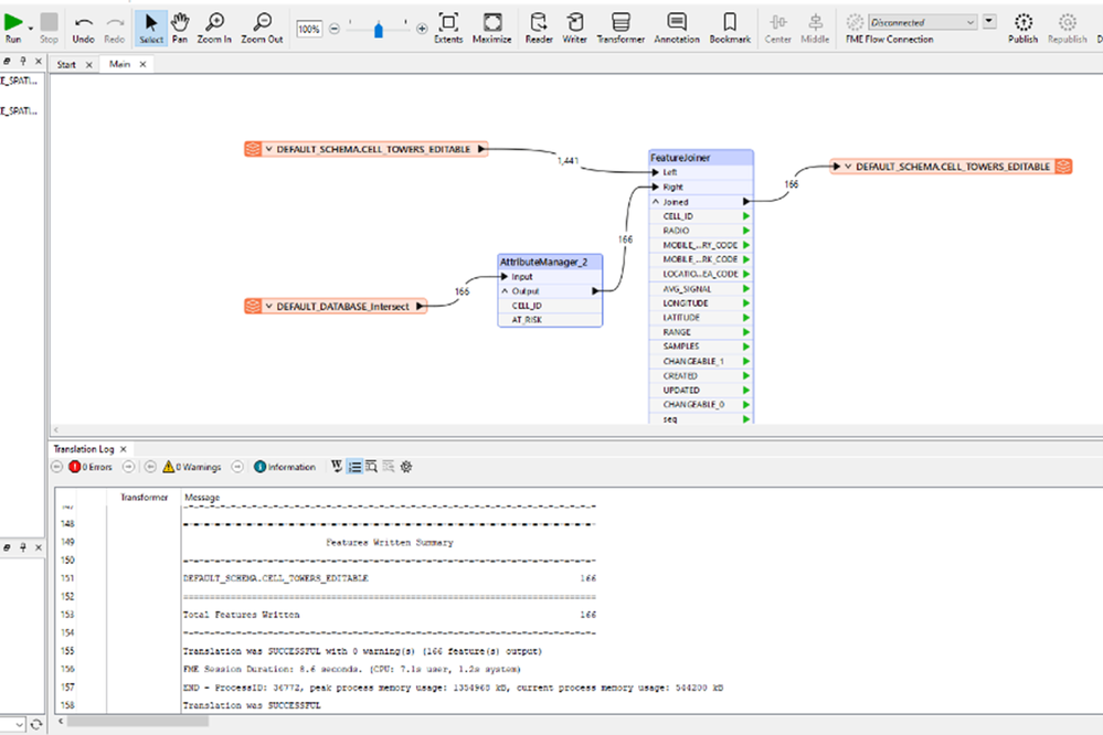
Step 5: Join Attributes
- Add a FeatureJoiner transformer

- Connect outputs from both the modified attribute table and the Snowflake Reader

- Configure join:
- Join on CELL_ID for both left and right
- Set Attribute Conflict Resolution to Prefer Right

Step 6: Add Snowflake as Writer
- Add a Writer for Snowflake Spatial
- Use the same connection settings
- In Table Definition, choose Copy from Reader

- Select the Snowflake Reader table CELL_TOWERS_WITH_RISK_SCORE

Step 7: Configure the Writer
- Connect the output from the FeatureJoiner to the Writer
- Open the Writer settings:
- Set Feature Operation to Update
- For Match Column, select CELL_ID

Step 8: Execute and Validate
- Click Run to execute the update
- Save your workspace and close the Workbench
- Return to ArcGIS Pro and refresh the table view to confirm updates

You should now see that the AT_RISK field in the CELL_TOWERS_WITH_RISK_SCORE Snowflake table has been updated based on wildfire exposure.

This concludes our data round-trip: From cloud-hosted telco data and remote sensing imagery to deep learning inference and back into the enterprise cloud warehouse.
In the final post of this series, we will build a map-centric web application to visualize these analytics layers and share real-time situational awareness with stakeholders across your organization.
Stay tuned for Part 4: Utilize map-centric apps and ArcGIS Data Pipelines to deliver actionable insights to business users and emergency responders