Select to view content in your preferred language

Change icons of custom tools in ArcGIS Pro Ribbon, other than the software defaults

3742
4
02-29-2024 05:12 AM
Status: Open
Labels (1)
kntr
by
Frequent Contributor

When customizing ArcGIS Pro's ribbons with custom tools and tasks, it would be better to be able to change icons based on user's requirement by uploading new icon/image files.

Currently, only default icons are available. (See below).

1708677446354.jpg

1708677427818.jpg

1708677411025.jpg

4 Comments
GeeteshSingh07

@kntr In ArcGIS Pro 3.2, there is option to change icon in the custom tool itself:

GeeteshSingh07_1-1709212983502.png

https://pro.arcgis.com/en/pro-app/latest/get-started/whats-new-in-arcgis-pro.htm#:~:text=You%20can%2....

kntr
by

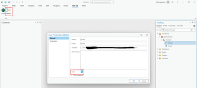
@GeeteshSingh Many thanks for your kind and prompt advice on this! I was able to change the icon for script tools, but this doesn't work for tools created with ModelBuilder.

Screenshot 2024-02-29 210125.png

Were you able to achieve this? Thanks. Cheers!

GeeteshSingh07

@kntr, yes for me both Model & Script tool works. Could you once check if you have added same model in ribbon? While customizing ribbon, model from different project is also suggested, so you might have added different model. We can try renaming this model..